Activity diagrams are supported in Astah Professional, UML, SysML, and System Safety products.

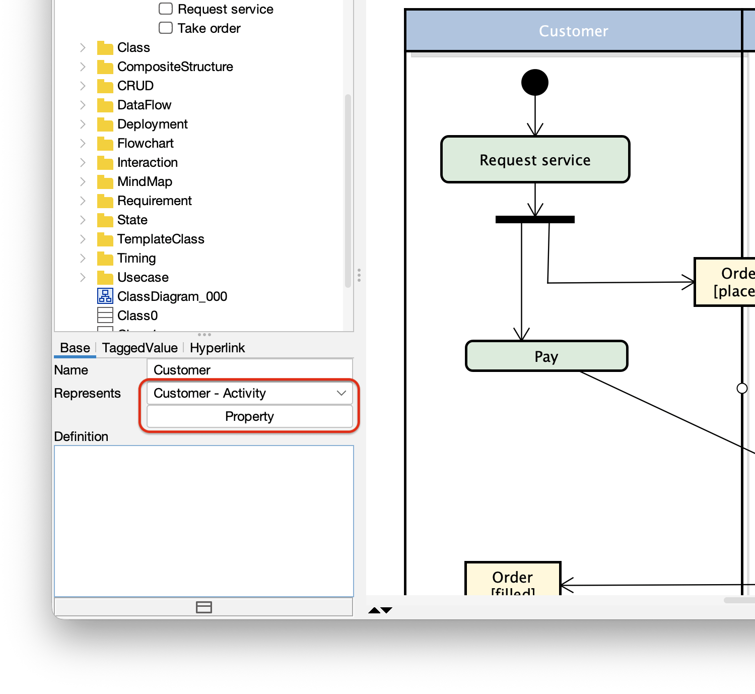
In an Activity Diagram, you represent “who” is performing an action by using Partitions.
You can organize your diagram into horizontal or vertical partitions to clearly show the responsibilities of different actors or departments.
If you have already defined Actors or Classes in your project, you can link a Partition to that specific element.

You can create an initial node by selecting it from the tool palette.
If you’d like to allow only one initial node in a diagram, go to [Tools] – [System Properties] – [UML] and enable the option below:
※ This option is not available in Astah SysML and Astah System Safety.
You can create an action just by double-clicking on a diagram or any other ways that are described in the Diagram Editor page.
You can also insert an action by placing a new or existing action directly on the transition line.
By default, actions won’t appear on the Structure Tree. So in order to show them in the diagram, you need to change the setting from [Tools] – [System Properties] – [Project View].
You can find this option from [Tools] – [System Properties] – [SysML] – [Project View] in Astah SysML and Astah System Safety.
You can show Actions in the tree view, however, you cannot drag it to diagram from the tree view.
※This is available in Astah Professional and Astah System Safety only.
You are able to switch actions to any image files you upload to Astah.
(Diagram reference: Business Process Model and Notation, v2.0 by OMG | Figure 9.32)




Call Behavior Action is a call action that invokes a behavior directly rather than invoking a behavioral feature that, in turn, results in the invocation of that behavior. The argument values of the action are available to the execution of the invoked behavior. The execution of the call behavior action waits until the execution of the invoked behavior completes and a result is returned on its output pin. In particular, the invoked behavior may be an activity.


From the tree view, drag the Activity diagram to another opened Activity diagram to insert the Activity diagram as a call behavior action.
Or, you can select which Activity diagram to be associated with a call behavior action from the [Action] tab on its property view.
You can use Eriksson-Penker notations in Activity diagrams in Astah Professional and UML Editions.

Create an Action, and adding <<process>>, <<signal receipt>> or <<signal sending>> stereotypes to the action will automatically change the notation.

This is available in Astah Professional and UML Editions only.

We will be adding more contents soon!
Please let us know if you have any questions about Activity diagrams and if you’d like to know any TIPS about Activity diagrams!